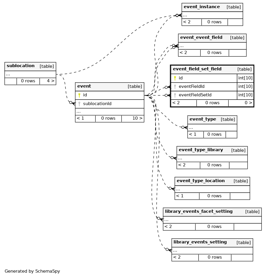
event_field_set_field

0 rows


Columns

Column Type Size Nulls Auto Default Children Parents Comments
id INT 10 null
eventFieldId INT 10 null
event.id Implied Constraint R
eventFieldSetId INT 10 null
event.id Implied Constraint R

Indexes

Constraint Name Type Sort Column(s)
event_field_set_field_s_pk Primary key Asc id
PRIMARY Must be unique Asc id

Relationships