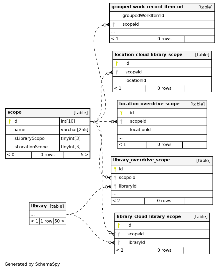
Columns
| Column | Type | Size | Nulls | Auto | Default | Children | Parents | Comments | |||||||||||||||
|---|---|---|---|---|---|---|---|---|---|---|---|---|---|---|---|---|---|---|---|---|---|---|---|
| id | INT | 10 | √ | null |
|
|
|||||||||||||||||
| name | VARCHAR | 255 | √ | NULL |
|
|
|||||||||||||||||
| isLibraryScope | TINYINT | 3 | √ | NULL |
|
|
|||||||||||||||||
| isLocationScope | TINYINT | 3 | √ | NULL |
|
|
Indexes
| Constraint Name | Type | Sort | Column(s) |
|---|---|---|---|
| scope_s_pk | Primary key | Asc | id |
| name | Must be unique | Asc | name |
| name_2 | Performance | Asc/Asc/Asc | name + isLibraryScope + isLocationScope |
| PRIMARY | Must be unique | Asc | id |


