aspen
.aspen
Tables
(current)
Columns
Constraints
Relationships
Orphan Tables
Anomalies
Routines
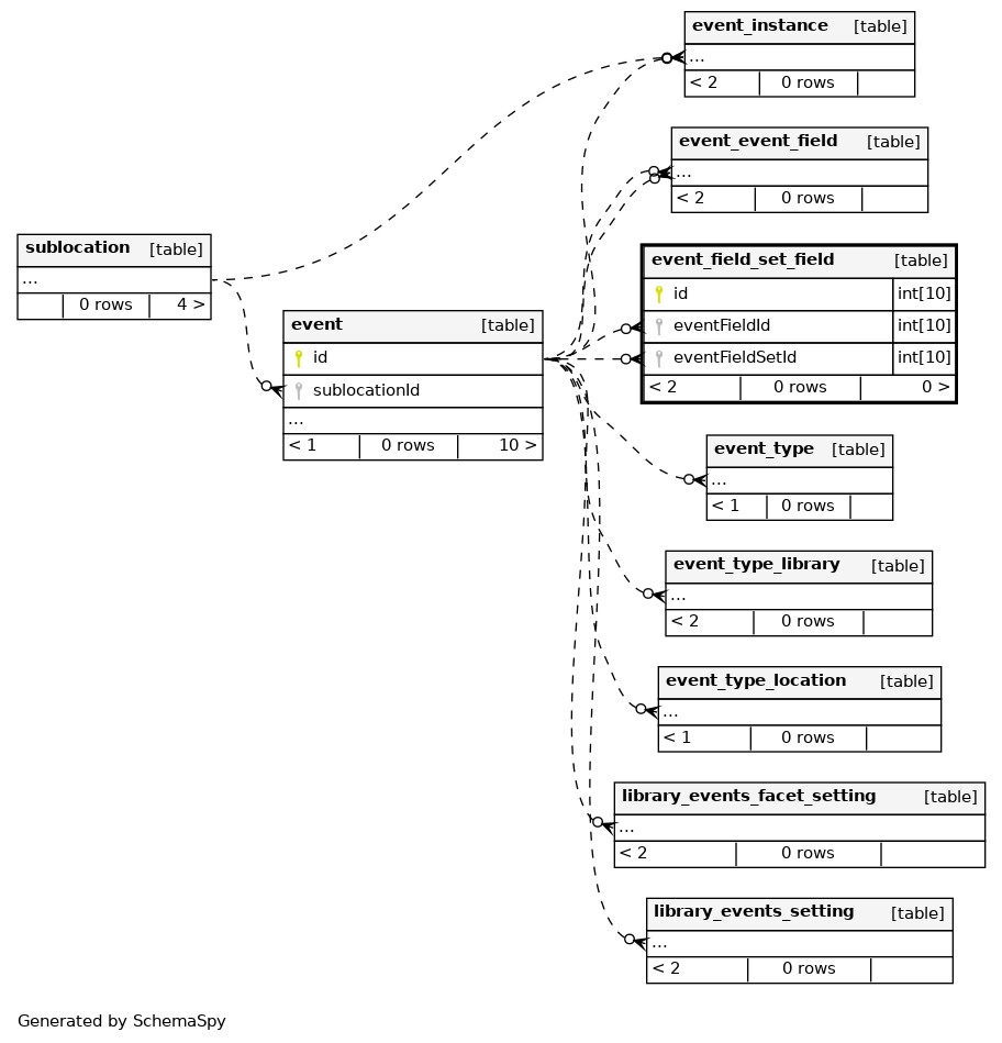
event_field_set_field
0
rows
Columns
Column
Type
Size
Nulls
Auto
Default
Children
Parents
Comments
id
INT
10
√
null
eventFieldId
INT
10
null
event
.id
Implied Constraint
R
eventFieldSetId
INT
10
null
event
.id
Implied Constraint
R
Indexes
Constraint Name
Type
Sort
Column(s)
event_field_set_field_s_pk
Primary key
Asc
id
PRIMARY
Must be unique
Asc
id
Relationships
Close relationships within degrees of separation
One
One implied
Two implied