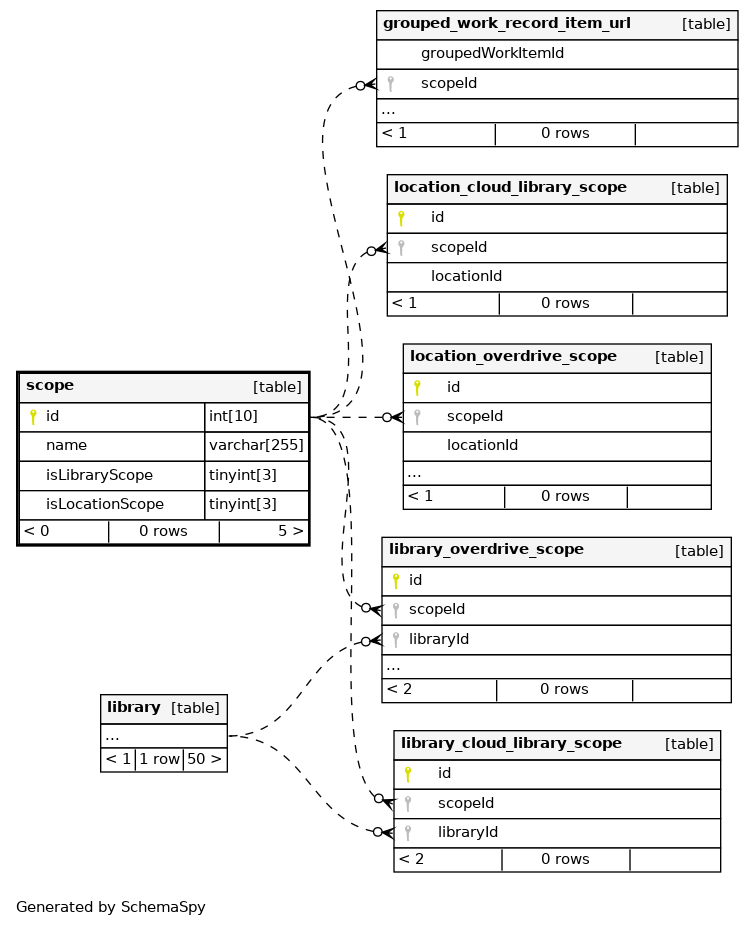
scope

0 rows


Columns

Column Type Size Nulls Auto Default Children Parents Comments
id INT 10 null
grouped_work_record_item_url.scopeId Implied Constraint R
library_cloud_library_scope.scopeId Implied Constraint R
library_overdrive_scope.scopeId Implied Constraint R
location_cloud_library_scope.scopeId Implied Constraint R
location_overdrive_scope.scopeId Implied Constraint R
name VARCHAR 255 NULL
isLibraryScope TINYINT 3 NULL
isLocationScope TINYINT 3 NULL

Indexes

Constraint Name Type Sort Column(s)
scope_s_pk Primary key Asc id
name Must be unique Asc name
name_2 Performance Asc/Asc/Asc name + isLibraryScope + isLocationScope
PRIMARY Must be unique Asc id

Relationships